Air ExplorerでWebDAV接続する
Air Explorerとは
Air Explorerは、Windows、macOSに対応したマルチクラウドマネージャーソフトです。エクスプローラー風のインターフェースにより、使い慣れた使用感でご利用いただけます。ファイルの同期設定を細かく設定でき、簡単にPCのデータをInfiniCLOUDに転送できます。
ここでは、Air ExplorerとInfiniCLOUDを接続し、同期機能を用いてローカルデータをInfiniCLOUDにバックアップする方法をご紹介します。
※外部アプリからのInfiniCLOUDへの接続を有効、または無効にするには、マイページで外部アプリ接続の設定をする必要があります。詳細はこちらをご覧ください。
Air Explorerのダウンロードはこちら
【ご注意】
- 当社では、Air ExplorerとInfiniCLOUDを接続し、ファイルのアップロード・ダウンロードおよびデータのバックアップができることを確認しておりますが、アプリの完全な動作を保証するものではありません。
- 同期機能は、パソコンやInfiniCLOUD上のデータを削除したり上書きしたりするため、設定内容により意図しないデータの削除・上書きが発生する場合があります(そのため、双方向の同期は推奨しておりません)。ご利用の際は、InfiniCLOUD上のデータを必ず別の場所にも複数保存した上でお試しください。
- 接続中にアプリパスワードを再発行した場合、接続しているアカウントのパスワードの再設定が必要となります。
- アプリの操作・トラブルにつきましては、アプリの開発元にお問い合わせください。
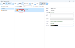
- InfiniCLOUDに接続
- バックアップ
紹介アプリバージョン:Air Explorer 5.6.1 for Windows(※アプリやOSのバージョンにより、画面の表示が異なる場合があります。)
2024年9月18日 更新












